SICAM PAS 电力自动化解决方案为空间上最多样化的任务提供创新的分布式信息系统解决方案,该解决方案同样适用于电力公司的变电站和工业应用。
SICAM PAS 被设计为模块化、开放式系统,符合所有广泛使用的通信标准。此外,它还支持操作员在变电站自动化和电力自动化领域执行特定的操作。
用于检测和评估电能质量测量数据(PQ测量数据)的多种功能检查网络质量补充了 SICAM PAS 系统的可能应用领域。

用户管理工具确保系统配置、操作和系统管理任务可以只能由授权人员执行。
将各个交换权限分配到信息级别进一步增强了安全性的系统管理。
通知功能通过电子邮件和/或短信通知您未决的网络故障、故障记录和报告,例如故障定位报告。
系统可以在系统级、接口级和设备级进行冗余构建。这种方法显着改善故障安全操作。在通信链路中断的情况下,冗余
组件接管过程连接。根据传输协议,过程映像冗余系统在过程接管时不断更新或通过一般请求进行更新。

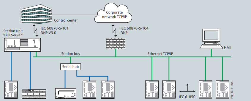
DNP 3.0i 和 IEC 60870-5-104 协议允许通过证书进行基于 SSL 的安全数据传输。
在以太网 TCP/IP 网络中,交换机用于与终端设备进行通信。
SICAM PAS 支持 SNMP 协议(简单网络管理协议)用于监控
这些组件的运行状态和快速错误检测,以确保运行可靠性。
SICAM SCC 的人机界面 (HMI) 为您的实施提供了多种选择
通过定制的用户界面和特定的操作员操作实现个性化的系统管理概念。
SICAM Diamond Web 应用程序专为灵活地监视和控制您的站点而设计。
数据根据安全标准进行交换。
始终如一地使用 Windows 技术、方便的用户界面和复杂的操作逻辑
系统组件的数量确保新手可以在短时间内熟悉 SICAM PAS
一段的时间。
由于单个系统组件可以以多种不同方式组合,SICAM PAS 几乎可以满足所有
对最先进、安全和用户友好的变电站自动化系统的要求。
有关通过以太网进行通信接口和监控的更多详细信息,请参阅
第2章
DNP 3.0i 和 IEC 60870-5-104 协议允许通过证书进行基于 SSL 的安全数据传输。
在以太网 TCP/IP 网络中,交换机用于与终端设备进行通信。
SICAM PAS 支持 SNMP 协议(简单网络管理协议)用于监控这些组件的运行状态和快速错误检测,以确保运行可靠性。
SICAM SCC 的人机界面 (HMI) 为您的实施提供了多种选择,通过定制的用户界面和特定的操作员操作实现个性化的系统管理概念。
SICAM Diamond Web 应用程序专为灵活地监视和控制您的站点而设计。
数据根据安全标准进行交换。
始终如一地使用 Windows 技术、方便的用户界面和复杂的操作逻辑
系统组件的数量确保新手可以在短时间内熟悉 SICAM PAS。
由于单个系统组件可以以多种不同方式组合,SICAM PAS 几乎可以满足所有对最先进、安全和用户友好的变电站自动化系统的要求。